自動的にハーモニックパターンを見つけるためのソフトウェアの需要は高まっており、今回は「ハーモニックパターンファインダー」として知られるインジケーターの第3版、そしておそらく最終版をご紹介します。このバージョンでは、以前のバージョンで見つかった問題点を解決し、バグ修正や改善が行われています。また、コードが大幅にリファクタリングされているため、他のプログラマーが独自のカスタム拡張を統合したり、パターンマッチングアルゴリズムに基づくEAを作成したりするのが簡単になっています。
ハーモニックパターンについて知らない方のために説明しますと、これは市場におけるフィボナッチ比率に基づくテクニカル分析手法であり、これらのパターンで構成されています。三角形やダブルトップのようなパターンに似ていますが、正確な測定が行われるため、コンピュータによる計測ツールが特に魅力的です。現在、MQL5のコードベースにはこのインジケーターの以前のバージョンが2つ存在しています(V1: https://www.mql5.com/en/code/16435、V2: https://www.mql5.com/en/code/16852)。
新しいバージョンの主な特徴は以下の通りです:
- 表示内容を選択するための調整可能な手段を通じて、画面の混雑を減らす努力がされています。
- パターンの任意の部分をダブルクリックすると、それが強調表示され、ハーモニックリバース比率や時間的な側面のような詳細な分析情報が表示されます。
- 複数のジグザグ選択が廃止され、ATRジグザグと同じ埋め込み型のものに統一されました(https://www.mql5.com/en/code/22214)。これにより、すべてのファイルが同じフォルダーに配置されていれば、インストールの問題が発生しません。
- 統計情報の収集により、パターンが過去にどれだけ成功したかを確認できます。
- 「アンチパターン」の比率が今や正確になっています。
使い方は非常に直感的なので、ダウンロードして試してみてください。黒い背景を使うことをお勧めします。そうしないと、インジケーター設定で目に見えるカラースキームを設定する必要があります。インジケーターに関する詳細な技術情報は画像の後でご覧ください。質問があれば、フォーラムに投稿するか、PMを送ってください。

パターンをダブルクリックすると、他の部分から目立ち(紫色)、詳細な統計、タイミング、PRZ情報が表示され、取引評価に役立ちます。
画面の混雑軽減
インタラクティブ機能に加え、設定でインジケーターが以下のことを選択できるようになります:
- パターンを視覚的に塗りつぶすか、線分のみを表示するか。
- パターンの説明を表示するか。デフォルトでは有効になっており、パターンの特定の名前やポイントが描画されます。
- 出現中のパターンを表示するか。デフォルトで有効になっており、取引機会を予測するために必要な未来の予測を表示します。
- 古いパターンを表示するか。これは有効になっていますが、すでに完了したパターンを描画するため、必ずしも必要ではありません。
- 「一つ先」の予測を表示するか。デフォルトでは無効ですが、このオプションを有効にすると、ジグザグよりも迅速に反応し、現在のスイングの前にパターンを予測します。
- ソフトな予測を描画するか。これは、背景スキームに溶け込む色を使用して最小限の混雑で視覚化するモードです。
- コメントボックスを表示するか。これにより、チャートの左上で統計情報が提供されます。
パターンフィルトレーションエンジン
トレーダーごとに、パターンが取引に値するかどうかを決定するためのルールは異なります。多くの理論が存在しますが、ここでそれぞれを詳しく見ていくことはしません。このインジケーターは、各パターンの比率が許容範囲内にあるかどうかをチェックする「ホリスティック」マッチングアプローチを採用しています。ただし、ユーザーからのフィードバックにより、スラックのみに成るポテンシャルリバースゾーンを持つパターンや予測を除外できるようになりました。独立した別のフィルトレーション方法により、X-Bセグメントの期間とB-Dセグメント、またはAB-C-DパターンのA-BとC-Dの測定に基づいて、早すぎるまたは遅すぎるパターンをフィルタリングすることができます。
これでは満足できないですか?もしコーディングができるなら、カスタムの「フィルトレーション」ルールを書くことが可能です。詳細は以下で説明します。
統計データ
現在のインストゥルメントの履歴に基づき、インジケーターはパターンがPRZでリバースするかどうかの成功率を記憶します。この情報はコメントボックスで確認でき、「F. Bear. New Cypher Prob. 60.00 (6 S / 4 F)」のようなメッセージが表示されます。最初の文字は、パターンが最近クリックされたか(F.)、失敗したか(O.)、成功したか(P.)、またはPRZを試したか(T.)を示します。次に、方向とパターン名が続き、統計的リバースチャンスが表示されます。この場合、60%です。これは、成功が6回、失敗が4回の履歴から計算されています。ダブルクリックすると表示されますが、過去のパフォーマンスが未来の結果を予測するものではないことを忘れないでください :)
インジケーターのカスタマイズ
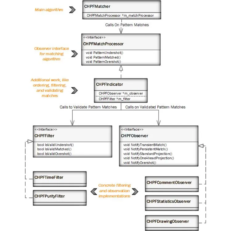
先述の通り、インジケーターは大幅にリファクタリングされており、MQL5のオブジェクト指向機能(クラスやインターフェースなど)を考慮しています。インジケーターは複数のファイルで構成されており、以下のUML図に示されたアーキテクチャを持っています。

EAを作成したいですか?それなら、自分の「CHPFMatchProcessor」を実装し、マッチングアルゴリズムに渡し、現在のインジケーターが行っているようにジグザグ配列を渡し、応答を待つことができます。マッチングアルゴリズムは、ジグザグデータから見つかった各マッチに対してマッチプロセッサーを呼び出し、パターンが一致したか、オーバーシュートしたか、アンダーシュート(予測)したかを判断します。これをEAロジックに渡す必要があります。
カスタムフィルトレーションや観察ルールが必要ですか?たとえば、RSIが適切でないパターンやXAセグメントが直線すぎるパターンを無視するフィルトレーションを実装することができます。それは「CHPFFilter」インターフェースの実装を記述し、フィルタのリストにプラグインするのが簡単です。現在の時間と純度のフィルタは説明的です。観察ルールは、パターンが一致したときにプッシュメッセージを送信したり音を鳴らすことです。これも「CHPFObserver」インターフェースを実装することで実現できます。
著者:
このインジケーターは、Andre EngerとDavid Gadelhaの共同作業です。
更新履歴
- 3.1: MetaTraderビルド1940以降との互換性のために文法エラーを修正しました。
- 3.2: XからDへのラインのツールチップが、特定のパターンに最も関連する比率を表示するようになりました。

コメント 0